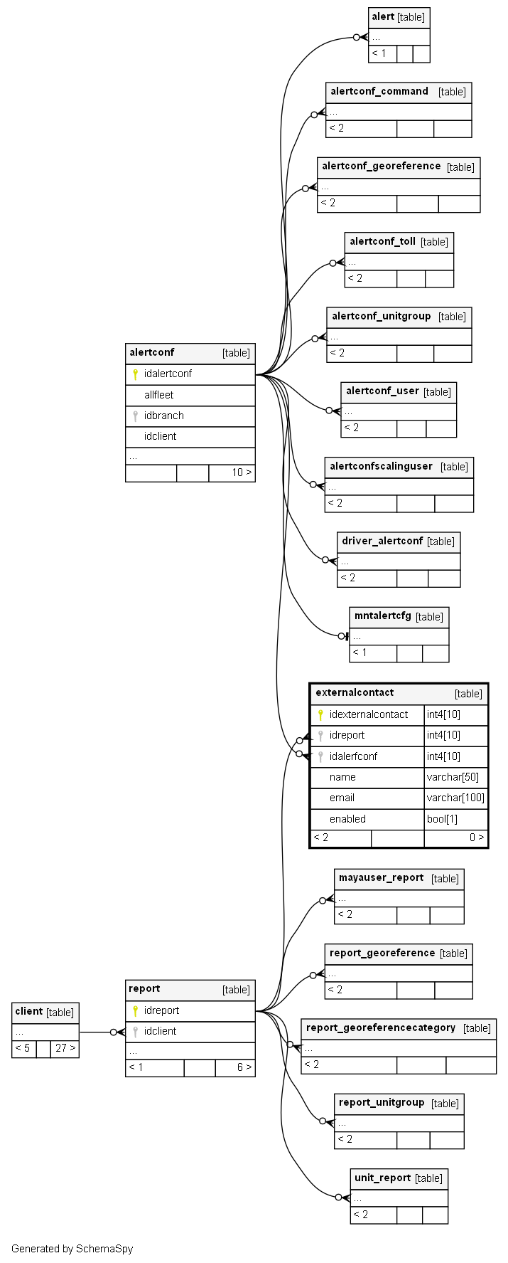
externalcontact


Description

Email destinataries due to alerts for users that are not registered on the system

Columns

Column Type Size Nulls Auto Default Children Parents Comments
idexternalcontact int4 10 null
idreport int4 10 null
report.idreport FK_externalcontact_report R
idalerfconf int4 10 null
alertconf.idalertconf FK_externalcontact_alertconf R
name varchar 50 null
email varchar 100 null
enabled bool 1 true

Indexes

Constraint Name Type Sort Column(s)
PK_externalcontact Primary key Asc idexternalcontact
idx_externalcontact_alertconf Performance Asc idalerfconf
UQ_externalcontact_idexternalcontact Must be unique Asc idexternalcontact

Relationships