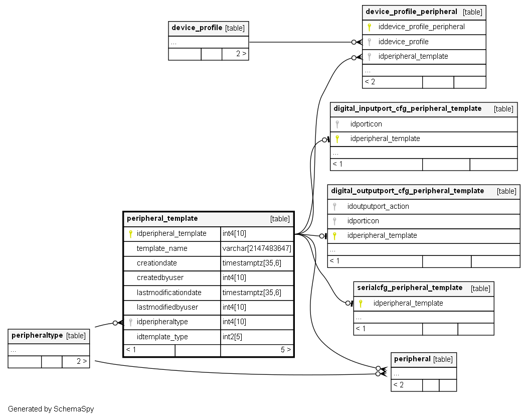
Columns
| Column | Type | Size | Nulls | Auto | Default | Children | Parents | Comments | |||||||||||||||
|---|---|---|---|---|---|---|---|---|---|---|---|---|---|---|---|---|---|---|---|---|---|---|---|
| idperipheral_template | int4 | 10 | null |
|
|
||||||||||||||||||
| template_name | varchar | 2147483647 | null |
|
|
||||||||||||||||||
| creationdate | timestamptz | 35,6 | √ | now() |
|
|
|||||||||||||||||
| createdbyuser | int4 | 10 | √ | null |
|
|
|||||||||||||||||
| lastmodificationdate | timestamptz | 35,6 | √ | now() |
|
|
|||||||||||||||||
| lastmodifiedbyuser | int4 | 10 | √ | null |
|
|
|||||||||||||||||
| idperipheraltype | int4 | 10 | √ | null |
|
|
|||||||||||||||||
| idtemplate_type | int2 | 5 | √ | null |
|
|
Indexes
| Constraint Name | Type | Sort | Column(s) |
|---|---|---|---|
| peripheral_template_pkey | Primary key | Asc | idperipheral_template |



