Columns
| Column | Type | Size | Nulls | Auto | Default | Children | Parents | Comments | |||
|---|---|---|---|---|---|---|---|---|---|---|---|
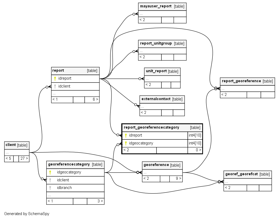
| idreport | int4 | 10 | null |
|
|
||||||
| idgeocategory | int4 | 10 | null |
|
|
Indexes
| Constraint Name | Type | Sort | Column(s) |
|---|---|---|---|
| PK_report_georeferencecategory | Primary key | Asc/Asc | idreport + idgeocategory |



