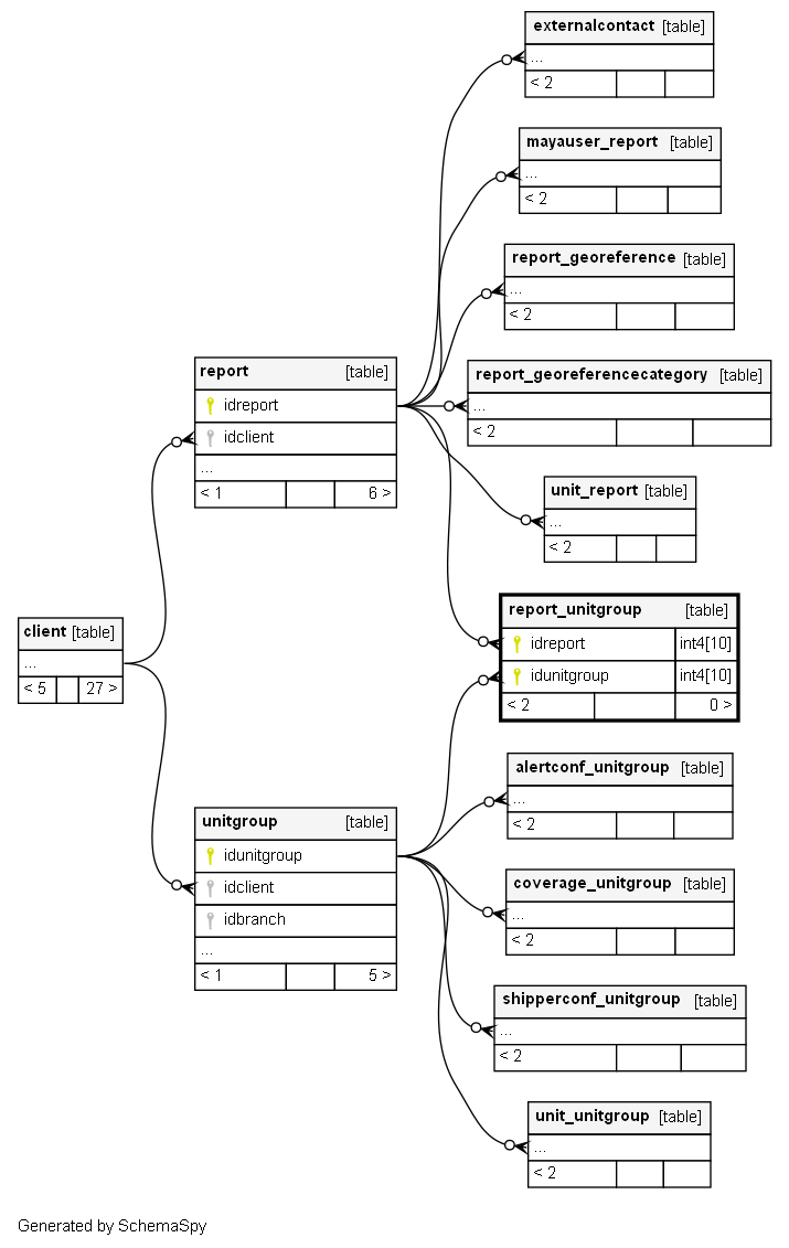
report_unitgroup


Description

To which unitgroups a report refers to

Columns

Column Type Size Nulls Auto Default Children Parents Comments
idreport int4 10 null
report.idreport FK_report_unitgroup_report R
idunitgroup int4 10 null
unitgroup.idunitgroup fk_report_unitgroup_idunitgroup R

Indexes

Constraint Name Type Sort Column(s)
PK_reportunitgroup Primary key Asc/Asc idreport + idunitgroup

Relationships