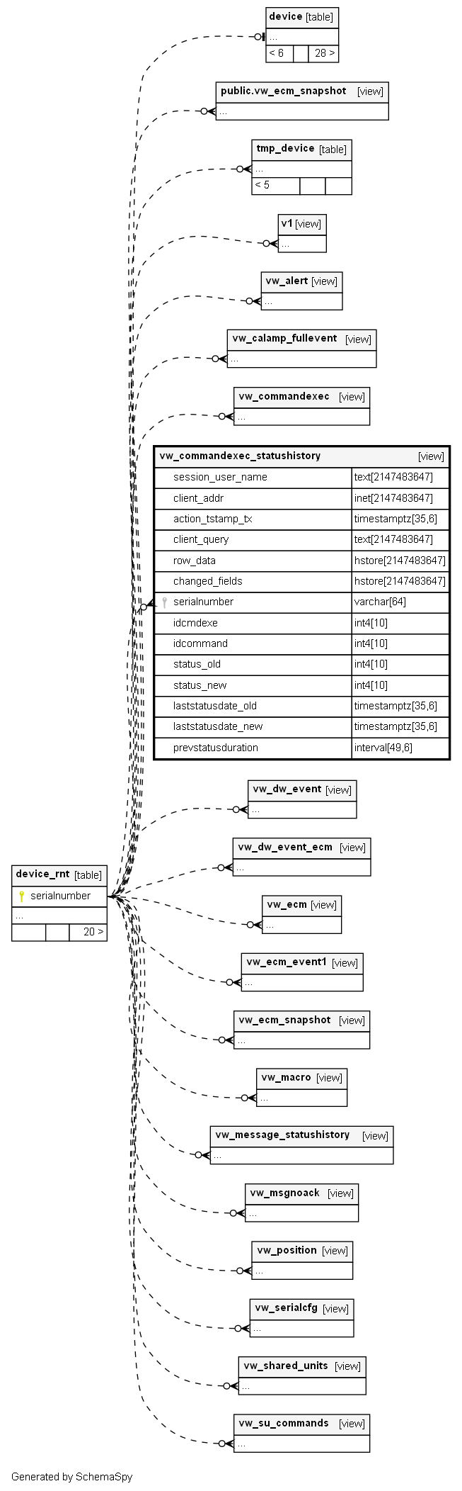
Columns
| Column | Type | Size | Nulls | Auto | Default | Children | Parents | Comments | |||
|---|---|---|---|---|---|---|---|---|---|---|---|
| session_user_name | text | 2147483647 | √ | null |
|
|
|||||
| client_addr | inet | 2147483647 | √ | null |
|
|
|||||
| action_tstamp_tx | timestamptz | 35,6 | √ | null |
|
|
|||||
| client_query | text | 2147483647 | √ | null |
|
|
|||||
| row_data | hstore | 2147483647 | √ | null |
|
|
|||||
| changed_fields | hstore | 2147483647 | √ | null |
|
|
|||||
| serialnumber | varchar | 64 | √ | null |
|
|
|||||
| idcmdexe | int4 | 10 | √ | null |
|
|
|||||
| idcommand | int4 | 10 | √ | null |
|
|
|||||
| status_old | int4 | 10 | √ | null |
|
|
|||||
| status_new | int4 | 10 | √ | null |
|
|
|||||
| laststatusdate_old | timestamptz | 35,6 | √ | null |
|
|
|||||
| laststatusdate_new | timestamptz | 35,6 | √ | null |
|
|
|||||
| prevstatusduration | interval | 49,6 | √ | null |
|
|


