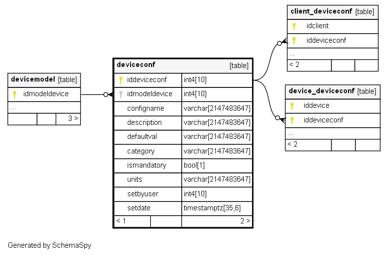
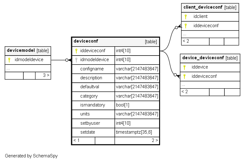
Columns
| Column | Type | Size | Nulls | Auto | Default | Children | Parents | Comments | ||||||
|---|---|---|---|---|---|---|---|---|---|---|---|---|---|---|
| iddeviceconf | int4 | 10 | null |
|
|
|||||||||
| idmodeldevice | int4 | 10 | null |
|
|
|||||||||
| configname | varchar | 2147483647 | null |
|
|
|||||||||
| description | varchar | 2147483647 | √ | null |
|
|
||||||||
| defaultval | varchar | 2147483647 | √ | null |
|
|
||||||||
| category | varchar | 2147483647 | √ | null |
|
|
||||||||
| ismandatory | bool | 1 | √ | null |
|
|
||||||||
| units | varchar | 2147483647 | √ | null |
|
|
||||||||
| setbyuser | int4 | 10 | √ | null |
|
|
||||||||
| setdate | timestamptz | 35,6 | √ | null |
|
|
Indexes
| Constraint Name | Type | Sort | Column(s) |
|---|---|---|---|
| deviceconf_pkey | Primary key | Asc | iddeviceconf |



