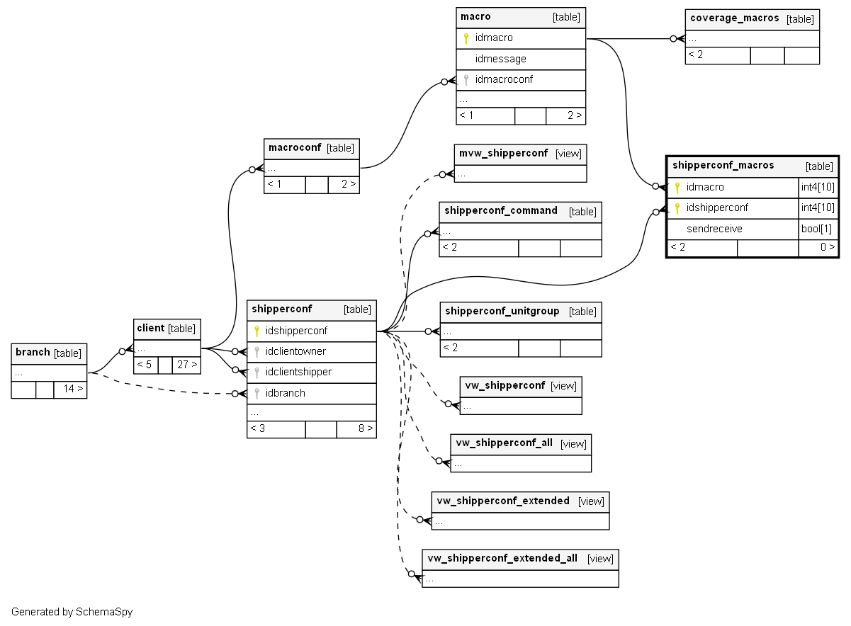
Columns
| Column | Type | Size | Nulls | Auto | Default | Children | Parents | Comments | |||
|---|---|---|---|---|---|---|---|---|---|---|---|
| idmacro | int4 | 10 | null |
|
|
||||||
| idshipperconf | int4 | 10 | null |
|
|
||||||
| sendreceive | bool | 1 | null |
|
|
Indexes
| Constraint Name | Type | Sort | Column(s) |
|---|---|---|---|
| PK_shipperconfmacros | Primary key | Asc/Asc | idmacro + idshipperconf |



