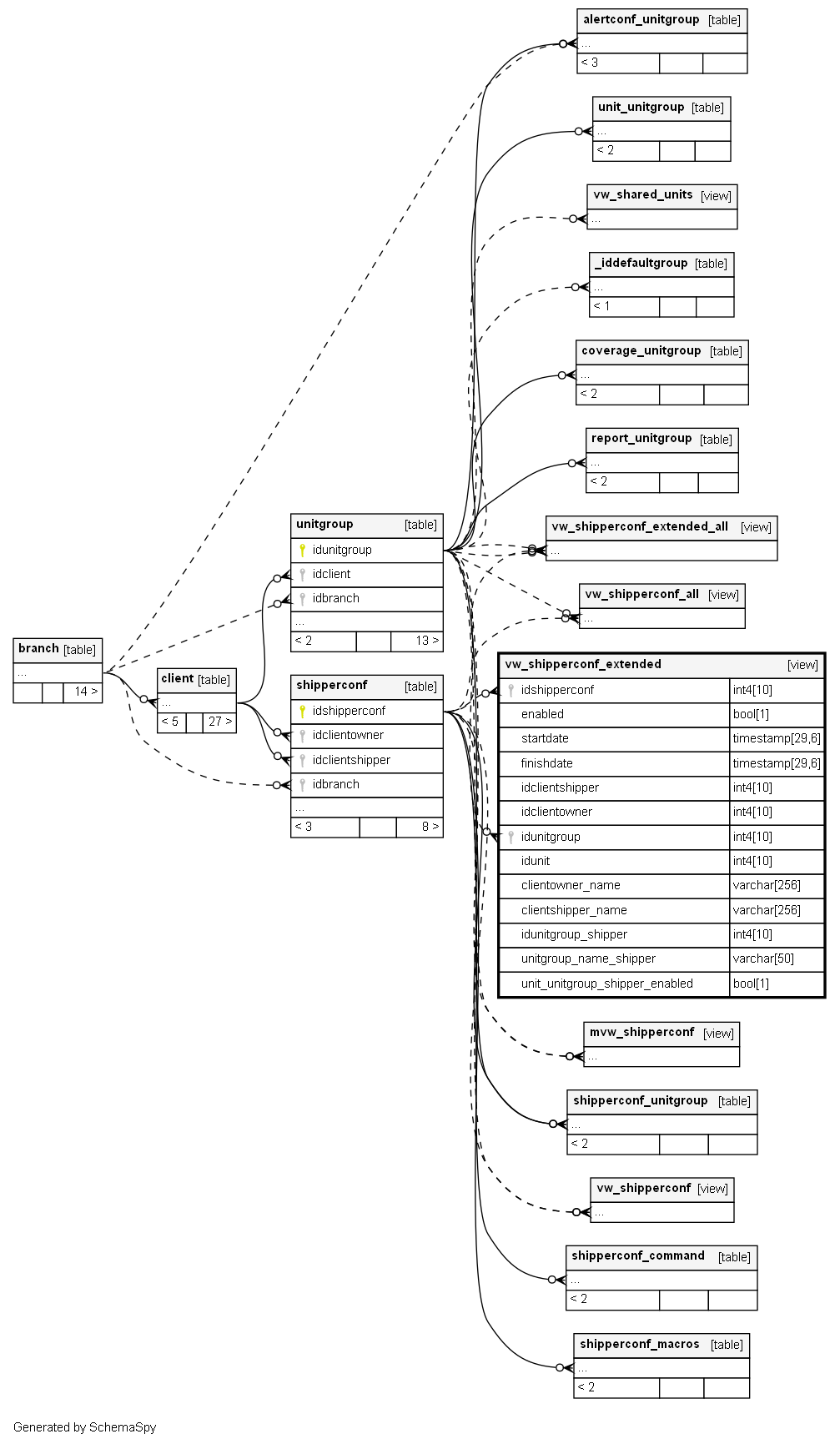
Columns
| Column | Type | Size | Nulls | Auto | Default | Children | Parents | Comments | |||
|---|---|---|---|---|---|---|---|---|---|---|---|
| idshipperconf | int4 | 10 | √ | null |
|
|
|||||
| enabled | bool | 1 | √ | null |
|
|
|||||
| startdate | timestamp | 29,6 | √ | null |
|
|
|||||
| finishdate | timestamp | 29,6 | √ | null |
|
|
|||||
| idclientshipper | int4 | 10 | √ | null |
|
|
|||||
| idclientowner | int4 | 10 | √ | null |
|
|
|||||
| idunitgroup | int4 | 10 | √ | null |
|
|
|||||
| idunit | int4 | 10 | √ | null |
|
|
|||||
| clientowner_name | varchar | 256 | √ | null |
|
|
|||||
| clientshipper_name | varchar | 256 | √ | null |
|
|
|||||
| idunitgroup_shipper | int4 | 10 | √ | null |
|
|
|||||
| unitgroup_name_shipper | varchar | 50 | √ | null |
|
|
|||||
| unit_unitgroup_shipper_enabled | bool | 1 | √ | null |
|
|


